当前位置:网站首页>Kettle implémente une connexion de base de données partagée et insère une instance de composant de mise à jour
Kettle implémente une connexion de base de données partagée et insère une instance de composant de mise à jour
2022-07-23 14:55:00 【Hibernation des dragons】
Composants communs
1、Connexion à la base de données partagée
Les nouvelles connexions à la base de données n'appartiennent qu'à un seul convertisseur
Si vous voulez que tous les convertisseurs puissent utiliser cette Connexion,Partage requis

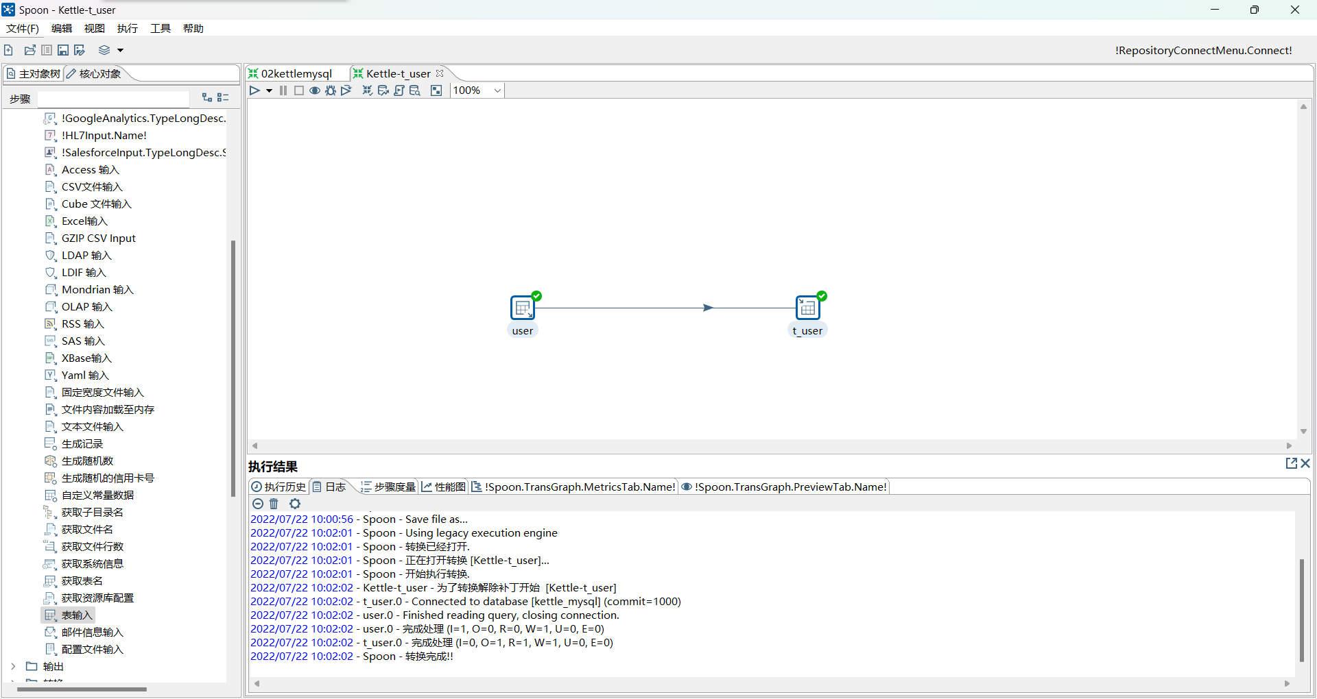
2、Élément d'entrée du tableau
Besoins∶Mettez les données dans le tableau,Synchroniser dans un autre tableau.
Analyse
- C'est une mission de conversion
- Entrée︰Lire les données du tableau
- Conversion : Pas de processus de conversion
- Produits : Écrivez les résultats dans le tableau
Réalisation
Procédures de développement

Configuration des entrées
Configurer d'abord le partage de connexion à la base de données




Configurer la sortie



Test Run


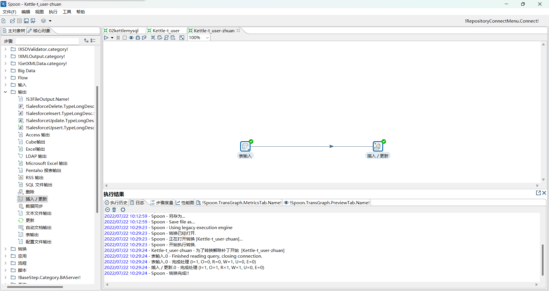
3、 Insérer un composant de mise à jour
Exigences du travail∶Oui.A Les données du tableau sont synchronisées avec BDans le tableau,GarantieB Les données du tableau correspondent à ALes données du tableau sont cohérentes, La mise en œuvre est une opération constamment mise à jour
- A Le tableau a été mis à jour , Les données mises à jour seront également synchronisées avec BDans le tableau
- A Le tableau n'a pas été mis à jour , Même si le programme fonctionne ,B Le tableau ne change pas non plus
- Le processus de synchronisation des données
- Synchroniser uniquement les données mises à jour à la fois
- Données déjà synchronisées , Plus de synchronisation
- En général, la synchronisation se produit une fois par jour au travail , Le programme est exécuté une fois par jour
Résolution∶ Insérer un composant de sortie mis à jour
Fonction : Seules les données mises à jour seront synchronisées , Les données déjà synchronisées ne seront pas synchronisées à nouveau
- Mise à jour des données
- Insérer une nouvelle donnée
- Modifier une ancienne donnée
- Mise à jour des données
Réalisation : À tout moment, La synchronisation des données des deux tableaux est cohérente
Élaboration d'un organigramme des tâches de transformation

Définir l'entrée
Comme dans les étapes précédentes

Définir l'insertion / Mise à jour


Seulement avecidPour comparer


Test Run


Modifier les données du tableau original ou ajouter ,Encore une fois, Mise à jour automatique
Résumé
Les deux principaux points de connaissance de cet article :
- Connexion à la base de données partagée
- Insérer un composant de mise à jour
- Synchroniser les services
- Total︰ Synchroniser toutes les données une à la fois
- GarantieAEtBC'est cohérent.
- Supprimer d'abord à chaque fois BTout le contenu,Et puis,Resynchronisation
- Les performances du programme sont médiocres ,Après une grande quantité de données,Très lent.,Non recommandé
- Tableau des résultats︰ Composants complets
- GarantieAEtBC'est cohérent.
- Accroissement︰ Les données mises à jour seront synchronisées à chaque fois , Aucune mise à jour n'a eu lieu, c'est - à - dire que les données synchronisées ne sont plus synchronisées
- GarantieAEtBC'est cohérent.
- Utilisez la méthode incrémentale au travail
- Insérer une mise à jour︰ Composants incrémentaux
- Total︰ Synchroniser toutes les données une à la fois
Les deux points de connaissance ci - dessus s'adaptent parfaitement et s'adaptent parfaitement au contexte de travail , Ça va avec les devoirs , Yiyi yonglao
边栏推荐
- C language introduction practice (11): enter a group of positive integers and sum the numbers in reverse order
- 21 - 二叉树的垂直遍历
- C语言入门实战(11):输入一组正整数,求逆序数的和
- QT document reading notes audio example analysis
- Use of KOA framework
- 俄方希望有效落实农产品外运“一揽子”协议
- ArgoCD 用户管理、RBAC 控制、脚本登录、App 同步
- C language implements StrCmp, strstr, strcat, strcpy
- 对象使用过程中背后调用了哪些方法
- linux定时备份数据库脚本
猜你喜欢

对象使用过程中背后调用了哪些方法

Work notes: one time bag grabbing

What methods are called behind the use of objects

mysql 之general_log日志

OpenCV计算外包矩形

The win11 installation system prompts that VirtualBox is incompatible and needs to uninstall the solution of virtual, but the uninstall list cannot find the solution of virtual

利用shell脚本实现封禁扫描频率过高的ip

Qt文档阅读笔记-Audio Example解析

Advanced operation and maintenance 03

Feignclient utilise un tutoriel détaillé (illustration)
随机推荐
[WinForm] desktop program implementation scheme for screenshot recognition and calculation
【小程序自动化Minium】三、元素定位- WXSS 选择器的使用
Towhee weekly model
自研的数据产品迭代了一年多,为什么不买第三方商业数据平台产品呢?
Typora图床配置详细教程
[applet automation minium] III. element positioning - use of wxss selector
右键新建txt,新建文本文件不见了,通过添加注册表就可以解决,找来找去办法解决不了的终极办法
[software test] redis abnormal test encountered in disk-to-disk work
ArgoCD 用户管理、RBAC 控制、脚本登录、App 同步
Common JS modular specification from a code question
Transferred from Yuxi information disclosure: products such as mRNA covid-19 vaccine and Jiuzhou horse tetanus immunoglobulin are expected to be on the market within this year.
俄方希望有效落实农产品外运“一揽子”协议
The accuracy of digital addition
Work notes: one time bag grabbing
APtos 简介及机制
微信官方出品!小程序自动化框架 minium 分享预告
What is per title encoding?
linux定时备份数据库脚本
Advanced operation and maintenance 02
[paper notes] mobile robot navigation method based on hierarchical depth reinforcement learning