当前位置:网站首页>day14--postman接口测试
day14--postman接口测试
2022-08-05 00:53:00 【宁氓】
1.普通的GET类型接口

2. 参数为k=v的POST接口

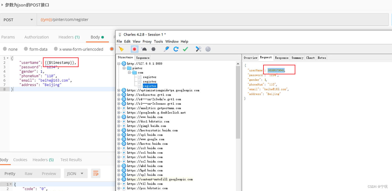
3.参数为json的POST接口

4. 参数为k=json的POST接口

5. 断言
6. 动态参数
{
{$timestamp}}:生成当前时间的时间戳
{
{$randomInt}}:生成0~1000的随机数
{
{$guid}}:生成随机的guid字符串

7. 用例的批量执行

8.数据驱动
1)创建一个.txt文件,填充参数

2) 在postman中, 将key-value中的value变为{ {文件中的变量名}}格式, 在后置处理器tests中,在断言里面取数据文件的值使用:data.字段名


3) 运用批量运行

4) 运行查看结果

9. 接口的加密和解密
1) 对称加密方式:Base64,不常用DES和AES(已经淘汰了)

2) 非对称加密方式(双钥):RSA加密
介绍:由一个密码生成的双钥,公钥加密,私钥解密
3) 只加密不解密:MD5,SHA1,SHA2,SHAN...
10. 接口MOCK
1)第一步:

2) 第二步:

3) 点击该网址进入mock接口的页面
4) 点击send, 得到返回体

边栏推荐
- ### Error querying database. Cause: com.mysql.jdbc.exceptions.jdbc4.MySQLNonTransientConnectionExcep
- 行业现状?互联网公司为什么宁愿花20k招人,也不愿涨薪留住老员工~
- OPENWIFI实践1:下载并编译SDRPi的HDL源码
- 内存取证系列1
- Binary tree [full solution] (C language)
- 蓝牙Mesh系统开发五 ble mesh设备增加与移除
- GCC:屏蔽动态库之间的依赖
- Difference between MBps and Mbps
- Software Testing Interview Questions: What is Software Testing?The purpose and principle of software testing?
- DHCP的工作过程
猜你喜欢

创意代码表白

快速批量修改VOC格式数据集标签的文件名,即快速批量修改.xml文件名

OPENWIFI实践1:下载并编译SDRPi的HDL源码

动态规划/背包问题总结/小结——01背包、完全背包

4. PCIe 接口时序
![[FreeRTOS] FreeRTOS and stm32 built-in stack occupancy](/img/33/3177b4c3de34d4920d741fed7526ee.png)
[FreeRTOS] FreeRTOS and stm32 built-in stack occupancy

自定义线程池

### Error querying database. Cause: com.mysql.jdbc.exceptions.jdbc4.MySQLNonTransientConnectionExcep

5. PCIe official example

Jin Jiu Yin Shi Interview and Job-hopping Season; Are You Ready?
随机推荐
Jin Jiu Yin Shi Interview and Job-hopping Season; Are You Ready?
主库预警日志报错ORA-00270
3. pcie.v 文件
ORA-00257
2022 Multi-school Second Session K Question Link with Bracket Sequence I
JWT简单介绍
创意代码表白
LiveVideoStackCon 2022 Shanghai Station opens tomorrow!
MongoDB construction and basic operations
软件测试面试题:您以往所从事的软件测试工作中,是否使用了一些工具来进行软件缺陷(Bug)的管理?如果有,请结合该工具描述软件缺陷(Bug)跟踪管理的流程?
2022牛客多校训练第二场 L题 Link with Level Editor I
【Redis】Linux下Redis安装
从一次数据库误操作开始了解MySQL日志【bin log、redo log、undo log】
Pytorch usage and tricks
E - Distance Sequence (prefix and optimized dp
详细全面的postman接口测试实战教程
软件测试面试题:关于自动化测试工具?
C# const readonly static 关键字区别
If capturable=False, state_steps should not be CUDA tensors
深度学习训练前快速批量修改数据集中的图片名
